AI技术让表情包制作变得前所未有的简单高效,本教程将详细介绍如何通过ComfyUI快速生成热门哪吒表情包。
接下来我们将分步骤演示,如何利用ComfyUI在线工作流制作这套火爆网络的哪吒表情包。

![]()
虽然ComfyUI功能强大,但对于初学者来说,本地安装和节点报错问题确实令人困扰。幸运的是,现在可以直接使用在线工作流,配合丰富的模型资源,轻松实现一键生成。

01
在线生图
首先需要访问在线AI创作平台。

通过搜索"哪吒"关键词,可以找到大量相关模型资源。其中第三I张封面图的哪吒形象非常出色,点击图片查看详情。

页面信息显示,要生成封面效果需要使用FLUX.1模型搭配特定lora。注意lora触发词为nz,提示词必须包含这个词才能激活哪吒形象生成。

点击案例图可查看完整生成信息,右下角提供一键获取同款功能。

进入操作界面后,系统会自动填充所有参数设置,与Stable Diffusion Web UI类似但更加便捷。

完成上述步骤即可获得封面同款哪吒形象。

通过调整提示词,可以轻松生成不同表情和动作的哪吒图片。
02
创建文生图工作流
工作流模式相比单次生图更适合批量制作,节点式设计让重复操作更加高效。
首先点击首页的工作流模式入口。

选择新建工作流选项。

平台提供多种基础模板,选择FLUX&lora模板即可快速搭建哪吒生成工作流。

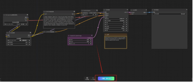
工作流界面由多个节点组成,可通过拖动画布和节点来调整布局。

节点连接遵循同色相连原则,左侧为输入节点,右侧为输出节点。

接下来配置具体参数,首先选择FLUX.1-dev-fp8模型。


接着添加哪吒-魔童闹海F1的lora,设置权重为0.8。

输入详细的正向提示词描述哪吒形象特征。
A fantasy masterpiece: 'Nazar's Fury'. A 6-year-old shota, Nazaha, stands defiantly, his black hair ablaze with fiery locks. His red eyes glow like embers as he pouts his lips in disdain. He holds a polearm, its metal shaft gleaming in the vibrant colors of the scene. His upper body is bare, while his lower half is clad in red shorts and bound by a crimson ribbon. The ground beneath him crackles with fireballs, each foot stepped on one as he stands firm. In the background, a man continues to smile serenely, amidst the fiery chaos. Perfectly framed, this 8K wallpaper masterpiece is a symphony of colors, composition, and lighting, a true work of art.

由于Flux.1模型不支持负向提示词,可以折叠相关节点保持界面整洁。

在潜空间图像节点设置生成尺寸和数量。

K采样器参数参考案例设置,随机种子保持一致以确保效果。

保持其他节点默认参数,点击运行按钮开始生成。

等待约1分钟后,即可获得两张哪吒图片。

通过修改提示词中表情和动作相关描述,可批量生成系列表情包。
我还尝试生成了四宫格表情包,效果也挺不错的。正向提示词:
nz, A medium - sized Asian doll, her hair neatly pulled back in a ponytail, with the entire head and hair fully within the frame, presented in a clear 2×2 grid, each cell featuring a distinct expression of the same Nezha character. High - resolution, with vivid and sharp digital painting details.Top row:First face: Nezha with eyes gently closed, head slightly tilted back, a contented smile on the lips, showing a look of pure enjoyment, as if savoring a delicious treat or a wonderful melody.Second face: Nezha's eyes are wide open, almost popping out, with a look of shock and curiosity, eyebrows raised high, as if suddenly seeing something extremely astonishing.Bottom row:First face: Nezha is crying, with big, fat tears rolling down the cheeks, eyes red and puffy, mouth quivering, looking extremely sad and heartbroken.Second face: Nezha wearing a warm, friendly smile, with eyes slightly curved, exuding a sense of kindness and approachability, the corners of the mouth turned up gently.Nezha is dressed in his classic, eye - catching red and yellow outfit, adorned with a vibrant red headband, his arms and legs exposed, and a prominent small red mark on his forehead.
03
ComfyUI高清修复工作流
为提高图像清晰度,可以添加高清修复节点。

K采样器参数保持与文生图一致,降噪值建议设置在0.5-1之间。

非潜空间放大节点需选择合适的放大模型。
相关标签:
Flux